Share on (62265158884):
S7700 series switches (S7700 for short) are high-end smart routing switches designed for next-generation enterprise networks. The S7700 design is based on Huawei’s intelligent multi-layer switching technology to provide intelligent service optimization methods, such as MPLS VPN, traffic analysis, comprehensive HQoS policies, controllable multicast, load balancing, and security, in addition to high-performance Layer 2 to Layer 4 switching services. The S7700 also features super scalability and reliability.
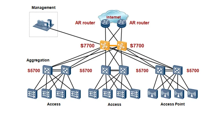
The S7700 can function either as an aggregation or core node on a campus network or in a data center to provide integrated wireless access. The S7700 also offers voice, video, and data services, helping enterprises build routing and switching integrated end-to-end networks.
The S7700 series is available in three models: S7703, S7706, and S7712. The switching capacity and port density of all three models is expandable. The S7700 is developed based on a new hardware platform and adopts a left-to-rear ventilation channel to achieve better energy efficiency. Key components work in redundancy mode to minimize risks of system breakdown and service interruption. Using innovative energy-saving chips, the S7700 provides an industry-leading solution for a sustainable energy-saving network.



The S7700 can be used as an aggregation switch on a large-scale campus network, helping to build a highly reliable, scalable, and manageable enterprise network. With hardware-based CPU queue scheduling and firewall modules, the S7700 enhances security at the aggregation layer and protects the enterprise’s core network from DDoS attacks and other security threats.

The S7700 can work at the core layer of small and medium-sized campus networks. It provides a cost-effective, reliable, and easy-to-deploy network solution for small- and medium-sized enterprises.


Huawei switch flexible card



New products from manufacturers at wholesale prices